Airscape
︎Computational Design
︎Interactive Installation
︎Visualizing invisible matter
Airscape is an interactive installation and data visualization of how rapidly Carbon Dioxide (CO2) levels in enclosed, unventilated spaces rises due to the presence of people. This installation is conceived as a Museum of Science gallery exhibit, allowing people to grasp fundamental concepts regarding indoor CO2 air quality issues at homes and buildings.
Taking a regular sized bedroom of 10’ x 12’ as the given example, this interactive visualization allows people to step inside the virtual “room” to intuitively and rapidly understand how CO2 particles are generated by the number of people, and impacted by the simple act of opening and closing the window.
Interaction:
One second of real-life time equals one minute of time inside the simulation. As more people gather, colors transition from calming blues to more alarming oranges and reds, reflecting the rising levels of CO2 generated by human activity and corresponding to health levels, as indicated by the bottom left color gradient legend.
Opening a window makes the particles fly more rapidly, and the colors reset back to a soothing light blue of lower CO2 levels, indicating the purification of the air. This transformation demonstrates the importance of ventilation, showing how a simple action can improve indoor air quality.
Tool:
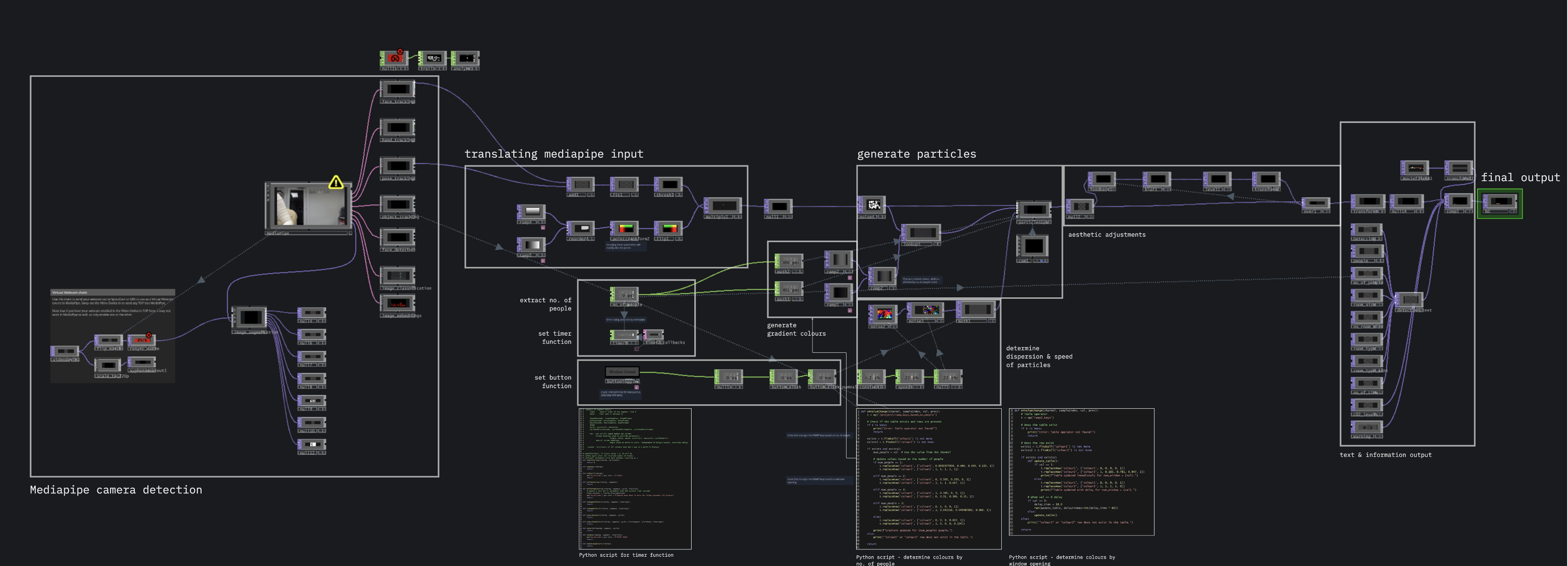
Using TouchDesigner with MediaPipe (pose/face tracking), the project shows flowing patterns of particles that respond to and interact with camera input and body tracking in real-time.
Goal:
By bridging data and design, AirScape helps exhibit-goers better understand the role of CO2 and ventilation in maintaining healthier indoor environments, inviting reflection on how our everyday behaviors shape the spaces we live in.
Collaborators: Isabelle Lee, Benedetta ZuccarelliComputational tool: TouchDesigner with MediaPipe pose-tracking
Taking a regular sized bedroom of 10’ x 12’ as the given example, this interactive visualization allows people to step inside the virtual “room” to intuitively and rapidly understand how CO2 particles are generated by the number of people, and impacted by the simple act of opening and closing the window.
Interaction:
One second of real-life time equals one minute of time inside the simulation. As more people gather, colors transition from calming blues to more alarming oranges and reds, reflecting the rising levels of CO2 generated by human activity and corresponding to health levels, as indicated by the bottom left color gradient legend.
Opening a window makes the particles fly more rapidly, and the colors reset back to a soothing light blue of lower CO2 levels, indicating the purification of the air. This transformation demonstrates the importance of ventilation, showing how a simple action can improve indoor air quality.
Tool:
Using TouchDesigner with MediaPipe (pose/face tracking), the project shows flowing patterns of particles that respond to and interact with camera input and body tracking in real-time.
Goal:
By bridging data and design, AirScape helps exhibit-goers better understand the role of CO2 and ventilation in maintaining healthier indoor environments, inviting reflection on how our everyday behaviors shape the spaces we live in.
Collaborators: Isabelle Lee, Benedetta ZuccarelliComputational tool: TouchDesigner with MediaPipe pose-tracking

1. Real-time visualization of CO₂ levels and human motion through particle flow.

2. Number of people increases CO₂ levels, causing particles to intensify and shift from blue to red.

3. CO₂ levels visualized: from safe (blue) to hazardous (red), highlighting air quality changes



4. Legend for the interface design; 5. TouchDesigner / Mediapipe pose-tracking workflow
Collaborators: Isabelle Lee, Benedetta Zuccarelli